Home | Contact    
 
 
 
MicroStaffer - Medical Staffing Software


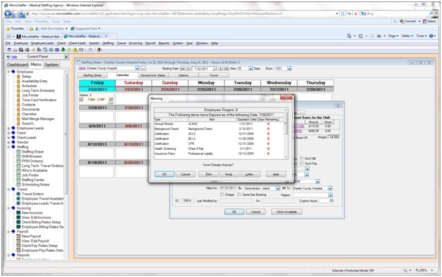
Medical Staffing Software - Ticklers


MicroStaffer contains numerous tickers that alert your staffing coordinators to important events such as scheduling conflicts, double-bookings, credential expirations and even upcoming birthdays for your staff.  Bonuses, vacations and overtime ticklers can also be configured and serve as a valuable tool to avoid scheduling errors.
 


Here are just few of the ticker enabled functions:
  • Tickelers that warn of coming expirations for Licenses, Certifications and other credentials.
  • Double-booking and both daily and weekly overtime warnings.
  • Bonus pay and referral pay alerts.
  • Warnings when someone is not allowed to work at a specific client (DNR).
  • User defined ticklers.
You can print, e-mail and even send text messages when ticklers come up.
MicroStaffer - Web Based Medical Staffing Software for Staffing and Scheduling Agencies
 
Copyright 2025 DCT Computer Systems, Inc.
6595 Monterey Point
Naples, FL  34105